资源简介
在线微信对话生成器,是一款在线微信聊天对话制作的工具,可以添加不同用户角色进行对话,支持发送文字、语音、图片、红包、转账等
用来装逼 OR 制作抖音幽默段子还是不错的,可谓是一款娱乐制作神器
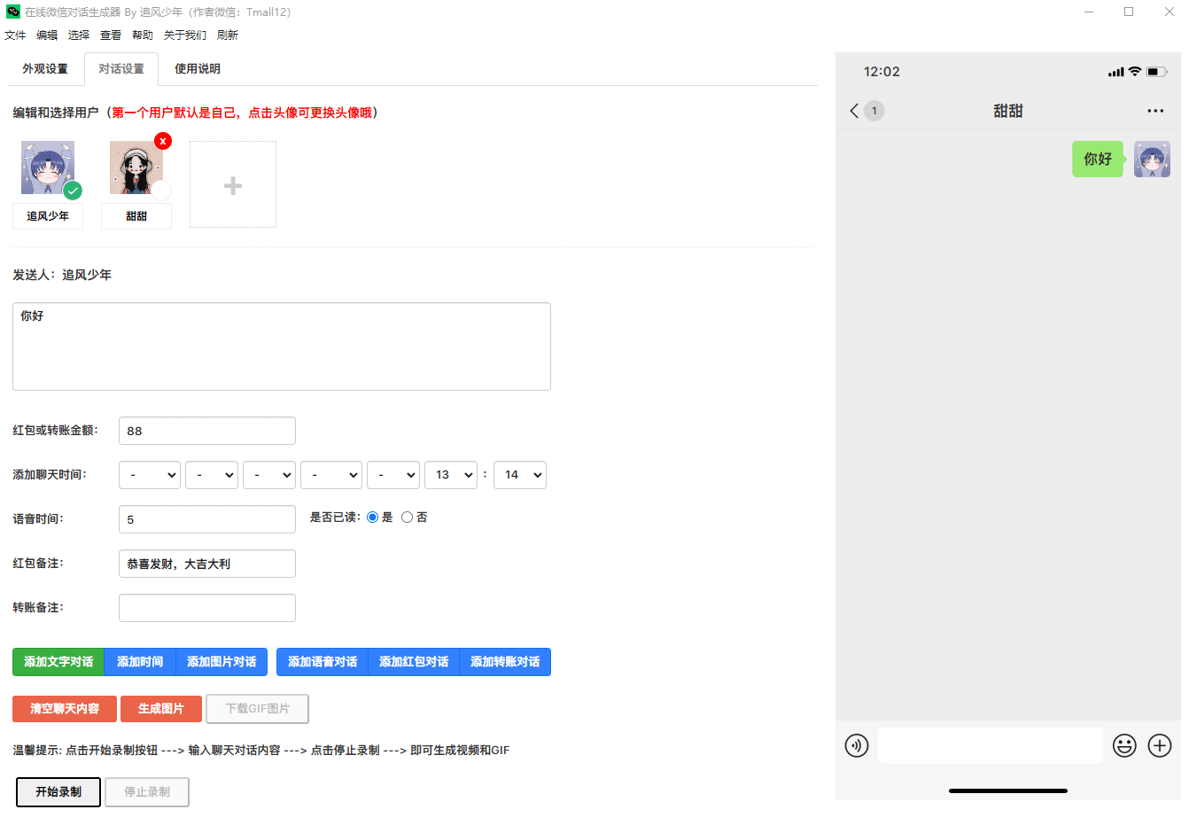
微信对话生成器,是-款聊天记录制作工具,可以模拟微信聊天,可以添加不同用户角色
进行对话,支持发送文字、语音、图片、红包、转账等。可以将聊天内容- -键生成为图片、长截图、动态图片和视频。
抖音上常见的聊天记录视频,使用这款工具可以轻松制作出来

在线微信对话生成器,是一款在线微信聊天对话制作的工具,可以添加不同用户角色进行对话,支持发送文字、语音、图片、红包、转账等
用来装逼 OR 制作抖音幽默段子还是不错的,可谓是一款娱乐制作神器
微信对话生成器,是-款聊天记录制作工具,可以模拟微信聊天,可以添加不同用户角色
进行对话,支持发送文字、语音、图片、红包、转账等。可以将聊天内容- -键生成为图片、长截图、动态图片和视频。
抖音上常见的聊天记录视频,使用这款工具可以轻松制作出来

评论
暂无评论
请登录或注册后发表评论。